LOGO OA教程 ERP教程 模切知识交流 PMS教程 CRM教程 开发文档 其他文档  
 
点晴ERP是一款针对中小制造业的专业生产管理软件系统,系统成熟度和易用性得到了国内大量中小企业的青睐。
点晴PMS码头管理系统主要针对港口码头集装箱与散货日常运作、调度、堆场、车队、财务费用、相关报表等业务管理,结合码头的业务特点,围绕调度、堆场作业而开发的。集技术的先进性、管理的有效性于一体,是物流码头及其他港口类企业的高效ERP管理信息系统。
点晴WMS仓储管理系统提供了货物产品管理,销售管理,采购管理,仓储管理,仓库管理,保质期管理,货位管理,库位管理,生产管理,WMS管理系统,标签打印,条形码,二维码管理,批号管理软件。
点晴免费OA是一款软件和通用服务都免费,不限功能、不限时间、不限用户的免费OA协同办公管理系统。

知识管理交流 →『 技术文档交流 』 本版文数:12090  今日文数:6419

在前后端分离、微服务架构中,Nginx几乎是必不可少的基础组件。无论是部署前端项目、代理后端接口,还是实现负载均衡,反向代理都是Nginx最核心、使用频率最高的能力。本文将从概念、原理、配置、实战、常见问题五个角度,完整讲清楚:❝什么是Nginx反向代理,以及如何在实际项目中正确配置它一、什么是反向代理1.正向代理与反...
admin10552026/2/14 17:33:55
在数据量爆发的时代,单库单表的架构往往难以承载百万级甚至千万级以上的数据存储与查询需求。分表分库作为解决这一问题的核心方案,在.NET技术栈中同样有成熟的实现路径。本文将从分表分库的核心逻辑出发,详解.NET开发者如何落地这一方案。一、分表分库的核心逻辑:不是“拆分”,而是“规则”分表分库的本质,是通过预设规则将数据分...
admin10292026/2/14 17:33:24
项目介绍halcon_chepai一款基于C#编程语言与Halcon机器视觉库的车牌识别系统。该系统利用Halcon强大的图像处理能力,结合C#的灵活性与易用性,实现了高效、准确的车牌识别功能。识别成功率高达90%。应用场景智能交通系统:在交通监控、违章抓拍等场景中,自动识别车牌号码,辅助交通管理。停车场管理:自动识别...
admin10342026/2/14 17:33:04
项目概述MiniWord是一个功能强大且易于使用的.NETWord模板导出引擎,适用于各种需要动态生成Word文档的场景。其跨平台、无需Office依赖、简单易用的特点使得它成为开发者理想的文档生成工具。应用场景MiniWord适用于需要动态生成Word文档的各种场景,包括但不限于:报告生成:根据数据库查询结果或业务逻...
admin10432026/2/14 17:32:13
在.NET开发中,数据可视化是关键一环。为了帮助开发者高效地实现这一目标,我精选了几款免费、开源且功能强大的图表库。它们不仅支持多种.NET应用平台,还提供了丰富的图表类型和灵活的配置选项,是提升开发效率和数据展示效果的理想选择。LiveCharts2LiveCharts2是一个.NET开源(MITLicense)、简...
admin10292026/2/14 17:30:50
在当今数字化转型加速的背景下,数据已成为企业最核心的资产之一。无论是构建高并发的互联网应用、维护企业级ERP系统,还是进行深度的数据分析与商业智能决策,数据库始终处于技术架构的中枢地位。然而,面对日益复杂的多数据库环境、频繁的结构变更与严苛的数据安全要求,传统的命令行操作或单一功能的客户端工具已难以满足现代开发与运维的...
admin10452026/2/14 17:28:53
我们在项目开发里,会遇到各种不同项目类型的解决方案,比如缓存Redis、存大量文档MongoDB,消息队列就是kafka,搜索就是elasticsearch,向量数据库就是pinecone,还有很多很多。这些都是专用数据库!但是.....但是有个问题,你每类数据库的查询语言、维护策略都不一样,甚至你还得每天轮流看7个仪...
admin12482026/2/14 17:25:06
想深入了解C#中Task.Delay和Thread.Sleep的核心区别,以及它们各自的适用场景,这是理解C#异步编程的关键知识点。一、核心区别(从原理到表现)先通过表格直观对比核心差异:表格特性Thread.SleepTask.Delay本质阻塞当前线程,线程进入休眠状态基于定时器的异步延迟,不阻塞线程资源占用线程被...
admin14272026/2/14 17:23:38
1xx信息性状态码1.100含义:服务器已经收到请求头,客户端应继续发送请求主体场景:当上传大文件时,客户端先发送请求头询问服务器是否接受2xx成功状态码1.200含义:请求成功场景:GET请求成功返回数据,POST请求成功处理2.201含义:请求成功并创建了新资源场景:POST创建新用户、新订单等3.204含义:请求...
admin13602026/2/14 17:15:11
Nginx负载均衡配置实战在真实的企业级项目中,只部署一个后端服务几乎是不可接受的:并发一高就扛不住服务宕机就全站不可用无法平滑扩容解决这些问题的核心技术之一,就是负载均衡。而在Web架构中,Nginx+负载均衡=最经典、最稳定、最成熟的方案。本文将从原理、配置方式、调度策略、实战案例、生产注意事项五个方面,完整讲清楚...
admin8002026/2/13 18:20:55
在C#开发中,多线程和并行编程是提升程序执行效率的核心手段,而Thread和Task作为两种最常用的多线程实现方式,常常让开发者纠结:到底该选哪个?它们的性能差异到底有多大?今天我们就从原理、性能、适用场景三个维度,彻底讲清楚Task与Thread的区别,帮你做出最优选择。一、先搞懂:Thread和Task到底是什么?...
admin8142026/2/13 17:25:30
前言服务器遭受恶意IP访问、CC攻击、爬虫骚扰是每个运维和开发都会遇到的问题。当你的服务器日志里出现成千上万条恶意请求,手动一个个封禁IP显然不现实。本文将详细介绍三种主流的Nginx动态封禁IP方案,帮助你根据实际场景选择最适合的解决方案。一、为什么需要动态封禁IP?常见攻击场景•CC攻击:大量请求持续压垮服务器•暴...
admin8342026/2/13 17:14:36
💥你是不是也遇到过?网站访问量稍大一点,页面就加载缓慢甚至崩溃?想配置HTTPS、做负载均衡,面对复杂的代码无从下手?听到“反向代理”、“动静分离”就觉得是高端操作,不敢尝试?别担心!今天来带你从零玩转这个承载全球40%以上网站流量的高性能“引擎”!无论你是开发、运维还是实施,都能找到立刻用上的干货。 简介 什么...
admin8552026/2/13 12:02:37
正则表达式是一种强大的文本处理工具,可以对字符串进行匹配、验证、提取或者替换等操作。在C#中正则表达式Regex是在System.Text.RegularExpressions命名空间下的一个类。IsMatch是Regex类的一个静态方法,简单好用,只要把要验证的字符和验证格式传入方法中即可返回验证结果,验证成功返回T...
admin8632026/2/13 11:58:30
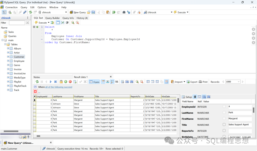
FlySpeedSQLQuery是一款支持多种数据库和文件查询的Windows桌面软件,提供可视化的查询构建器。SQLQueryTool提供免费版和收费版(数据导入、导出以及打印功能)。功能特性•数据源:包括MicrosoftSQLServer、Oracle、MySQL/MairaDB、Access、Excel、Pos...
admin8172026/2/13 9:58:45
SQL性能优化不是一蹴而就的任务,而是一个持续观察、分析、实验、验证的闭环过程。我们从EXPLAIN开始,但不要止步于EXPLAIN。我们要相信数据,但不要迷信工具。我们学习实践指南,但要理解其背后的原理。我们追求极致性能,但不忘系统的可维护性与可读性。SQL性能优化是一场没有终点的旅程。我们不仅要写出更快的SQL,更...
admin7472026/2/13 9:30:00
对于某些定制软件来说,我们希望系统启动进入桌面就看到我们的软件界面。如果使用开机启动项来实现,会有一定的延迟,在那之前用户能看到系统桌面,并且能进行任意操作。我们希望系统在启动后,就运行如下的界面,用户无法通过Alt+Tab或Win+Tab等操作进行切换,也无法退出到桌面。注意:Ctrl+Shift+Esc/Ctrl+...
admin4992026/2/12 11:39:12
面向对象编程(OOP)并不是一套“语法技巧”,而是一种帮助我们管理复杂系统的思维方式。C#作为一门典型的面向对象语言,把封装、继承、多态三大特性设计得非常清晰。它们不仅是语言层面的能力,更是我们构建可维护系统时的重要工具①。如果说程序是对现实世界的抽象,那么这三者就是我们组织抽象、控制变化、降低耦合的核心手段。理解它们...
admin7562026/2/12 11:03:43
​ 完整源码HTML<!DOCTYPEhtml><htmllang=en><head><metacharset=UTF-8><metahttp-equiv=X-UA-Compatiblecontent=IE=edge><metaname=viewportcontent=width=device-width,initi...
admin7872026/2/12 11:00:43
名称:【路飞学城】C#21天从入门到精通​ 描述:本套视频教程是C#语言的入门教程。目录:第1章:C#介绍及变量的使用01net平台和c#介绍.mp4第1章:C#介绍及变量的使用02VisualStudio安装.mp4第1章:C#介绍及变量的使用03项目创建和介绍.mp4第1章:C#介绍及变量的使用04namespa...
admin7822026/2/11 17:29:11
名称:【三节课】ChatGPT大师班从入门到精通​描述:本节课紧密结合市场对AI技术的需求,系统地介绍了ChatGPT技术,包括基本原理,实战应用和进阶技巧,使学员能够快速的将所学知识运用到实际工作中去,通过对这一AI前沿技术的掌握,快速个人竞争力和职业发展空间,把握行业变革和市场机遇。 ​链接:https://ww...
admin8072026/2/11 17:15:35
名称:【易灵微课】黑客之路:WEB安全体系课 描述:黑客之路:WEB安全体系课,网站攻防漏洞实战学习。 掌握WEB安全的基础知识,明晰入侵攻击与防御技巧。学习代码审计和安全开发,了解安全法规及行业现状。​目录:1-1行业大咖推荐语.mp41-2讲信息安全行业就业前景.mp41-3了解黑客思维.mp41-3了解黑客思...
admin7882026/2/11 17:10:09
/*本文仅用于技术讨论与学习,利用此文所提供的信息而造成的任何直接或者间接的后果及损失,均由使用者本人负责,文章作者及本公众号不为此承担任何责任。*/利用工具wxapkg下载地址:https://github.com/wux1an/wxapkg使用方法wxapkg_1.5.0_windows_amd64.exescan...
admin7642026/2/11 16:12:01
项目介绍JIEJIE.NET是一个功能强大且易于使用的.NET代码混淆工具,通过深度加密.NET程序集文件,防止软件被破解和版权被侵犯。无论是商业软件还是开源项目,JIEJIE.NET都能提供有效的版权保护,防止软件被破解和盗版。应用场景软件版权保护:防止.NET应用程序被反编译和盗版。商业软件安全:保护商业软件的代码...
admin7992026/2/11 16:00:41
平时我们在浏览网页时,可能从来没注意过URL地址末尾的斜杠(/)。这个看似不起眼的小符号,实际上对网站的运行、搜索引擎优化(SEO)以及用户体验有着不小的影响。主要有以下几个区别。1.服务器怎么处理当你输入一个URL时,服务器会根据有无斜杠来判断请求的是一个目录还是一个具体的文件。这个判断对网页加载影响很大。有斜杠/e...
admin7792026/2/11 15:23:43
本版面共有 484 页, 12090 篇文章 >> 1 2 3 4 5 6 7 8 9 10 11 ... 484
页码:

Copyright 2010-2026 ClickSun All Rights Reserved 粤ICP备13012886号-9